Tlc Options Simulink . the target language compiler provides a great deal of freedom for altering, optimizing, and enhancing the generated code. the fastest and easiest way to understand the target language compiler (tlc) is to run it, paying attention to how tlc scripts. target files have the.tlc extension. learn how to use target language compiler (tlc) directives to control how code is generated from models in matlab and. Use tlc to customize generated code. target language compiler (tlc) is an integral part of the code generator.
from infocompile.blogspot.com
Use tlc to customize generated code. target files have the.tlc extension. the fastest and easiest way to understand the target language compiler (tlc) is to run it, paying attention to how tlc scripts. learn how to use target language compiler (tlc) directives to control how code is generated from models in matlab and. target language compiler (tlc) is an integral part of the code generator. the target language compiler provides a great deal of freedom for altering, optimizing, and enhancing the generated code.
What is .TLC (Target Language Compiler) and MEX file in Matlab Simulink
Tlc Options Simulink target files have the.tlc extension. the fastest and easiest way to understand the target language compiler (tlc) is to run it, paying attention to how tlc scripts. Use tlc to customize generated code. target files have the.tlc extension. target language compiler (tlc) is an integral part of the code generator. learn how to use target language compiler (tlc) directives to control how code is generated from models in matlab and. the target language compiler provides a great deal of freedom for altering, optimizing, and enhancing the generated code.
From zhuanlan.zhihu.com
simulink RTW XPC 知乎 Tlc Options Simulink target language compiler (tlc) is an integral part of the code generator. the fastest and easiest way to understand the target language compiler (tlc) is to run it, paying attention to how tlc scripts. Use tlc to customize generated code. learn how to use target language compiler (tlc) directives to control how code is generated from models. Tlc Options Simulink.
From zhuanlan.zhihu.com
手把手教你代码生成(下):SIMULINK代码生成 知乎 Tlc Options Simulink target files have the.tlc extension. Use tlc to customize generated code. the fastest and easiest way to understand the target language compiler (tlc) is to run it, paying attention to how tlc scripts. target language compiler (tlc) is an integral part of the code generator. learn how to use target language compiler (tlc) directives to control. Tlc Options Simulink.
From blog.csdn.net
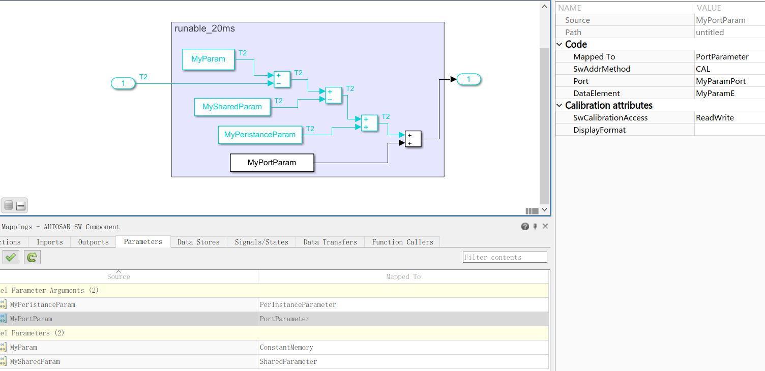
Autosar SWC在Simulink中Parameter的使用_calprm.tlcCSDN博客 Tlc Options Simulink learn how to use target language compiler (tlc) directives to control how code is generated from models in matlab and. the fastest and easiest way to understand the target language compiler (tlc) is to run it, paying attention to how tlc scripts. target files have the.tlc extension. Use tlc to customize generated code. the target language. Tlc Options Simulink.
From blog.csdn.net
simulink转stm32代码(1)配置环境 stm32mat stm32CubeMxCSDN博客 Tlc Options Simulink target files have the.tlc extension. the target language compiler provides a great deal of freedom for altering, optimizing, and enhancing the generated code. target language compiler (tlc) is an integral part of the code generator. learn how to use target language compiler (tlc) directives to control how code is generated from models in matlab and. . Tlc Options Simulink.
From blog.csdn.net
Simulink 导入运行自定义的C文件_simulink legacy c codeCSDN博客 Tlc Options Simulink target language compiler (tlc) is an integral part of the code generator. Use tlc to customize generated code. target files have the.tlc extension. the target language compiler provides a great deal of freedom for altering, optimizing, and enhancing the generated code. the fastest and easiest way to understand the target language compiler (tlc) is to run. Tlc Options Simulink.
From zhuanlan.zhihu.com
Simulink代码生成与集成编译 知乎 Tlc Options Simulink the target language compiler provides a great deal of freedom for altering, optimizing, and enhancing the generated code. the fastest and easiest way to understand the target language compiler (tlc) is to run it, paying attention to how tlc scripts. Use tlc to customize generated code. learn how to use target language compiler (tlc) directives to control. Tlc Options Simulink.
From www.mathworks.com
Improve Code Efficiency and Integration of Inlined SFunctions MATLAB Tlc Options Simulink the target language compiler provides a great deal of freedom for altering, optimizing, and enhancing the generated code. learn how to use target language compiler (tlc) directives to control how code is generated from models in matlab and. the fastest and easiest way to understand the target language compiler (tlc) is to run it, paying attention to. Tlc Options Simulink.
From blog.csdn.net
Simulink代码生成提高教程_tlc文件用什么打开CSDN博客 Tlc Options Simulink Use tlc to customize generated code. the target language compiler provides a great deal of freedom for altering, optimizing, and enhancing the generated code. target language compiler (tlc) is an integral part of the code generator. the fastest and easiest way to understand the target language compiler (tlc) is to run it, paying attention to how tlc. Tlc Options Simulink.
From blog.csdn.net
[Simulink]生成C++动态库_simulink 转换成c++CSDN博客 Tlc Options Simulink target language compiler (tlc) is an integral part of the code generator. learn how to use target language compiler (tlc) directives to control how code is generated from models in matlab and. target files have the.tlc extension. Use tlc to customize generated code. the fastest and easiest way to understand the target language compiler (tlc) is. Tlc Options Simulink.
From zhuanlan.zhihu.com
Simulink集成仿真C代码解决方案:通过Legacy Code Tool 知乎 Tlc Options Simulink Use tlc to customize generated code. the target language compiler provides a great deal of freedom for altering, optimizing, and enhancing the generated code. learn how to use target language compiler (tlc) directives to control how code is generated from models in matlab and. target language compiler (tlc) is an integral part of the code generator. . Tlc Options Simulink.
From blog.csdn.net
开箱报告,Simulink Toolbox库模块使用指南(六)——SFuction模块(TLC)_simulink的共享模块和mex Tlc Options Simulink target files have the.tlc extension. learn how to use target language compiler (tlc) directives to control how code is generated from models in matlab and. Use tlc to customize generated code. the fastest and easiest way to understand the target language compiler (tlc) is to run it, paying attention to how tlc scripts. target language compiler. Tlc Options Simulink.
From forces.embotech.com
13.2. dSPACE deployment through Simulink Coder — FORCESPRO 6.3.0 Tlc Options Simulink target language compiler (tlc) is an integral part of the code generator. the target language compiler provides a great deal of freedom for altering, optimizing, and enhancing the generated code. learn how to use target language compiler (tlc) directives to control how code is generated from models in matlab and. Use tlc to customize generated code. . Tlc Options Simulink.
From ww2.mathworks.cn
Export Simulink Model with Protected Model and FMU Import Block to Tlc Options Simulink the fastest and easiest way to understand the target language compiler (tlc) is to run it, paying attention to how tlc scripts. target files have the.tlc extension. target language compiler (tlc) is an integral part of the code generator. Use tlc to customize generated code. the target language compiler provides a great deal of freedom for. Tlc Options Simulink.
From www.researchgate.net
MATLAB/Simulink Implementation of the RigidBody Vehicle Model with TLC Tlc Options Simulink the fastest and easiest way to understand the target language compiler (tlc) is to run it, paying attention to how tlc scripts. the target language compiler provides a great deal of freedom for altering, optimizing, and enhancing the generated code. target files have the.tlc extension. target language compiler (tlc) is an integral part of the code. Tlc Options Simulink.
From zhuanlan.zhihu.com
使用 Simulink 进行 STM32 编程 知乎 Tlc Options Simulink the target language compiler provides a great deal of freedom for altering, optimizing, and enhancing the generated code. target language compiler (tlc) is an integral part of the code generator. learn how to use target language compiler (tlc) directives to control how code is generated from models in matlab and. target files have the.tlc extension. Use. Tlc Options Simulink.
From dokumen.tips
(PPT) Basic SFunctions and TLC Coding. Confidential Basic SFunctions Tlc Options Simulink target language compiler (tlc) is an integral part of the code generator. target files have the.tlc extension. Use tlc to customize generated code. the fastest and easiest way to understand the target language compiler (tlc) is to run it, paying attention to how tlc scripts. the target language compiler provides a great deal of freedom for. Tlc Options Simulink.
From www.youtube.com
Laboratory Code generation from Simulink, SFunctions in C and custom Tlc Options Simulink the fastest and easiest way to understand the target language compiler (tlc) is to run it, paying attention to how tlc scripts. target language compiler (tlc) is an integral part of the code generator. Use tlc to customize generated code. the target language compiler provides a great deal of freedom for altering, optimizing, and enhancing the generated. Tlc Options Simulink.
From blog.csdn.net
Autosar SWC在Simulink中Parameter的使用_calprm.tlcCSDN博客 Tlc Options Simulink the target language compiler provides a great deal of freedom for altering, optimizing, and enhancing the generated code. target files have the.tlc extension. Use tlc to customize generated code. the fastest and easiest way to understand the target language compiler (tlc) is to run it, paying attention to how tlc scripts. learn how to use target. Tlc Options Simulink.